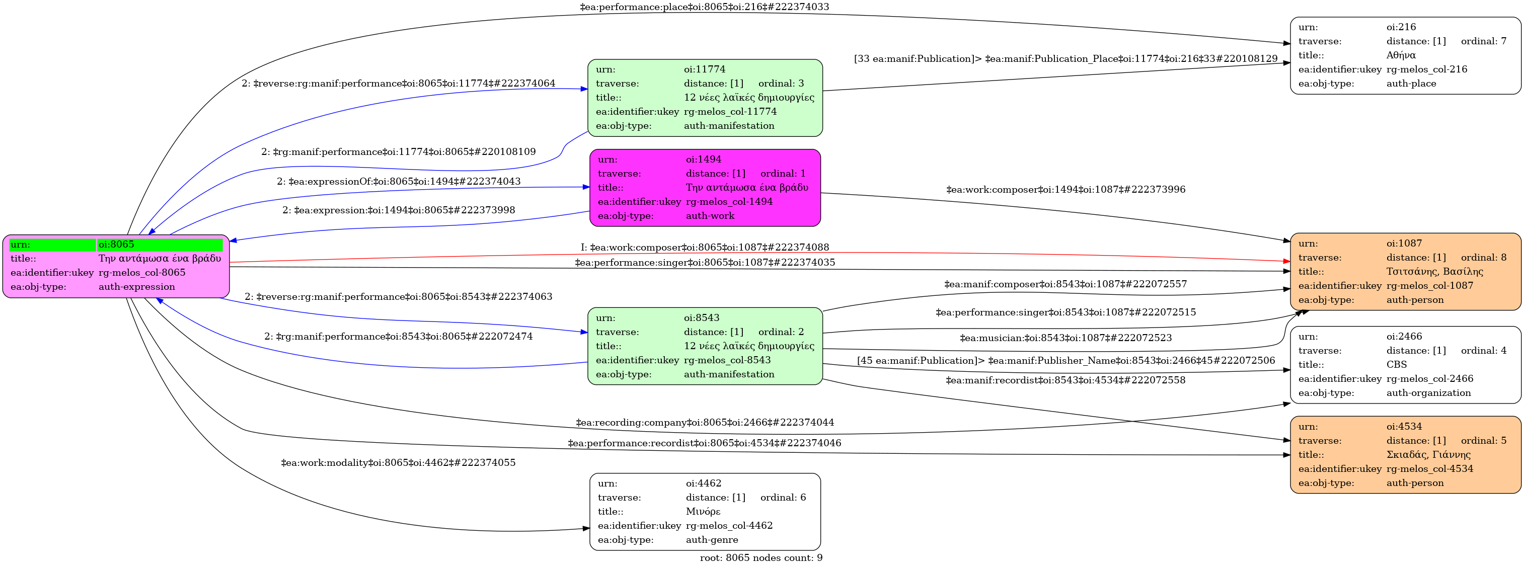
Την αντάμωσα ένα βράδυ / Τσιτσάνης, Βασίλης [1978]

  1. Έκφραση
  2. Ηχογράφηση
  3. Ελληνική
    • Studio
  4. 1978
  5. Τσιτσάνης, Βασίλης (1915-1984)
    • Ρε ελάσσονα
  6. Μινόρε
    • Όχι
    • 42092/8963/78
    • 3' 04''
    • Την αντάµωσα ένα βράδυ στην Αθήνα
      και µεθύσαµε απ’ τα πρώτα τα φιλιά
      Ήταν γλυκιά, ήταν ωραία, ήταν τσαχπίνα
      και είχε µια τρελή τσιγγάνικη οµορφιά
      µου κρατάει σκλάβα ακόµα την καρδιά

      Ήταν η τρέλα µου, ήταν η ζήλια µου η µεγάλη
      που µου κοµµάτιασαν την καλή της την καρδιά
      και µια βραδιά µες στο µεθύσι της, στην παραζάλη
      πήρε τα µάτια της και χάθηκε µακριά
      και από τότε δεν την ξαναείδα πια

      Είµαι ένοχος παραδέχοµαι εγώ φταίω
      που σαν τύραννος της εφέρθηκα, σκληρά
      και µια ζωή θα τυραννιέµαι και θα την κλαίω
      χωρίς να βρω ποτέ καµιά παρηγοριά
      θα τη ζητώ δεν θα τη βρίσκω πουθενά
          • 2/4
          • Quarter note ~ 57
          • Χασάπικος
      1. Πανεπιστήμιο Ιωαννίνων