- Έκφραση
- Ηχογράφηση
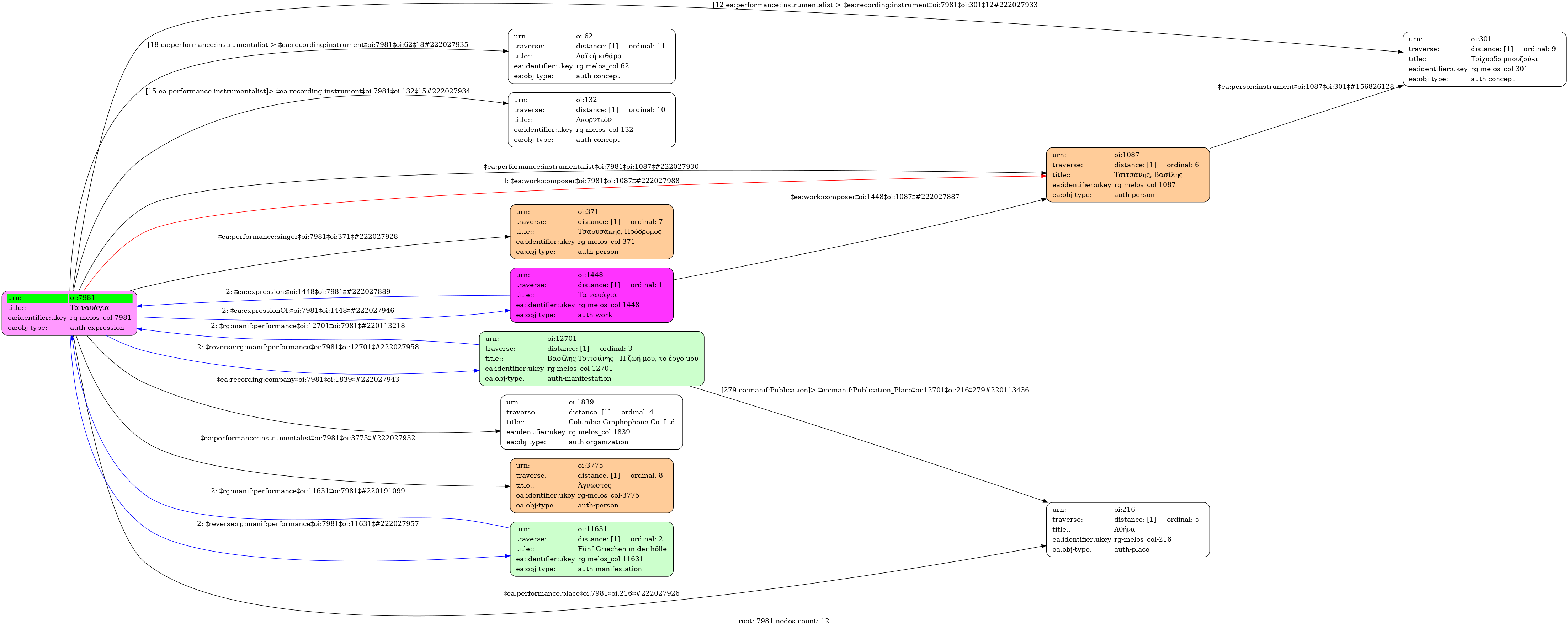
- Ελληνική
-
- Studio
- 1949 [περίπου]
- Τσαουσάκης, Πρόδρομος (1919-1979)
- Τσιτσάνης, Βασίλης (1915-1984) [Τρίχορδο μπουζούκι] | Άγνωστος [Ακορντεόν] | Άγνωστος [Λαϊκή κιθάρα]
-
- Ντο μείζονα
-
- Όχι
-
- CG 2578
-
- 3' 17''
-
-
Μοίρες κακιές µας φέραν στ’ αδιέξοδο
καµιά χαρά στον κόσµο δε µας µένει
είµαστ’ εµείς της µπόρας τα ναυάγια
και της ζωής καραβοτσακισµένοι
Ήλιος για µας ποτέ δε γλυκοφώτισε
γύρω παντού µας ζώνουν µαύρα φίδια
είµαστ’ εµείς της µπόρας τα ναυάγια
και της ζωής κουρέλια και σκουπίδια
Στα καπηλειά ζητάµε το φαρµάκι µας
µε το πιοτό τα βάσανα ξεχνούµε
είµαστ’ εµείς της µπόρας τα ναυάγια
που τη χαρά στο θάνατο θα βρούνε
-
-
- 9/8
- Eighth note ~ 72
- Ζεϊμπέκικος
-
- Πανεπιστήμιο Ιωαννίνων

