Παράκαμψη προς το κυρίως περιεχόμενο
Είσοδος
Ελληνικά
English
ΚεΜΚΑ
«Κεντρικό Μουσικό Καθιερωμένο Αρχείο»
Main navigation
Αναζήτηση
Ακουστικοί όροι
Default
Graph
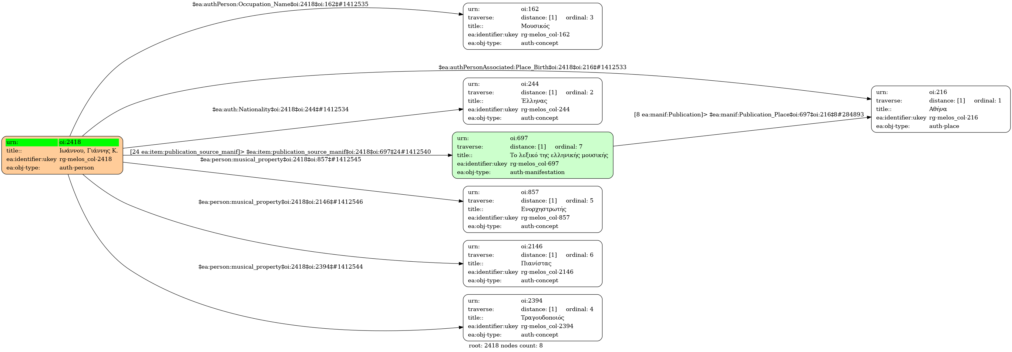
Πρόσωπο
Ιωάννου, Γιάννης Κ. (1953-)
Τίτλος σε άλλη γλώσσα
Ioannou, Giannis K. (1953-) (Αγγλική)
Είδος οντότητας
Πρόσωπο
Φύλο
Άνδρας
Ημερομηνία γέννησης
1953
Τόπος γέννησης
Αθήνα
Εθνικότητα
Έλληνας
Επάγγελμα
Μουσικός
Μουσική ιδιότητα
Τραγουδοποιός
|
Ενορχηστρωτής
|
Πιανίστας
Δημοσιεύσεις
Το λεξικό της ελληνικής μουσικής : από τον Ορφέα έως σήμερα - Αθήνα: Εκδόσεις Γιαλλελής, 1998
, σελ.476 [τ.2]
Προέλευση εγγραφής
central
Ιωάννου, Γιάννης Κ. (1953-) -
Identifier:
2418
Internal display of the 2418 entity interconnections
(Node labels correspond to identifiers)
Loading..
Legend
Navigation
Info
Loading..
Controls
Freeze
Thaw
Fit
Narrowness
Inferred