Πήρα τους δρόμους του ληστή [1969]
Je prix les routes du bandit (Αγγλική)
- Φυσικό τεκμήριο (Παρτιτούρα)
-
Pira tous dromous tou listi
-
GR-As-MTH-003-Sc-032-189
-
Παρτιτούρα για φωνή
-
Ολοκληρωμένη
-
Φωνή
-
-
-
Διαφάνεια έντυπης παρτιτούρας. | Transparency of printed score.
-
Ελληνική
-
1969
-
Έντυπη παρτιτούρα | Έκδοση
-
1 φύλλο | 1 sheet
-
digital.mmb.org.gr
-
Original: Μουσική Βιβλιοθήκη Λίλιαν Βουδούρη - Σύλλογος Οι Φίλοι της Μουσικής
- Σύλλογος Οι Φίλοι της Μουσικής
-
Ψηφιοποιημένη Παρτιτούρα: Πήρα τους δρόμους του ληστή
(pdf)
Μέγεθος: 0.5 MB
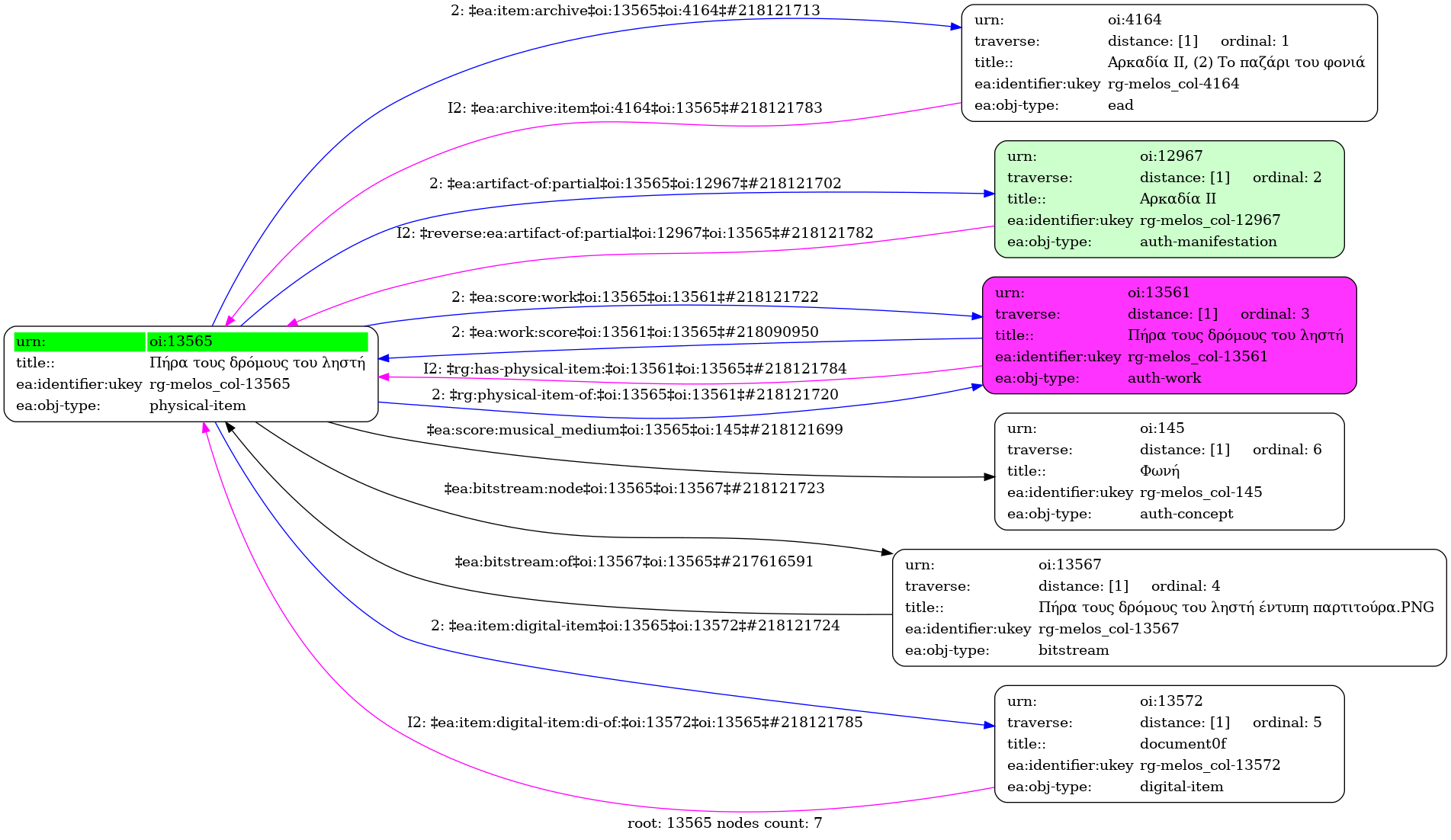
Πήρα τους δρόμους του ληστή [1969] - Identifier: 13565
Internal display of the 13565 entity interconnections (Node labels correspond to identifiers)

Loading..