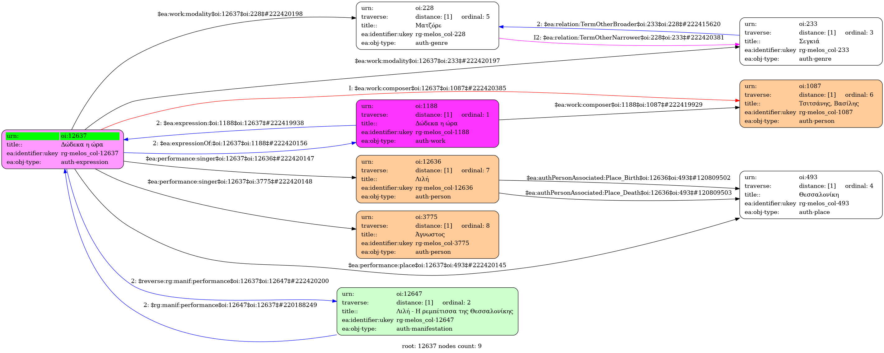
Δώδεκα η ώρα / Lili (1927-2001) [1987]
- Expression
-
Recording
-
-
Greek
-
-
-
August 1987
-
Lili
[1st voice] |
Unknown
[2nd voice]
-
-
Segah | Matzore (Mode)
-
-
| Form | Tonic centers | Structural entities | Alteration instances | Comment |
|---|
| Intro | V | Major | IV↑ | |
| III | Segah | | συγχορδία Ι |
|
| Theme A | V | Major | | διφωνο |
| III | Segah | | δίφωνο με 5χ ματζόρε στη βαθμίδα I |
| I | Major | | δίφωνο |
|
-
-
- University of Ioannina
Δώδεκα η ώρα / Λιλή [1987] - Identifier: 12637
Internal display of the 12637 entity interconnections (Node labels correspond to identifiers)

Loading..