Παράκαμψη προς το κυρίως περιεχόμενο
Είσοδος
Ελληνικά
English
ΚεΜΚΑ
«Κεντρικό Μουσικό Καθιερωμένο Αρχείο»
Main navigation
Αναζήτηση
Ακουστικοί όροι
Default
Graph
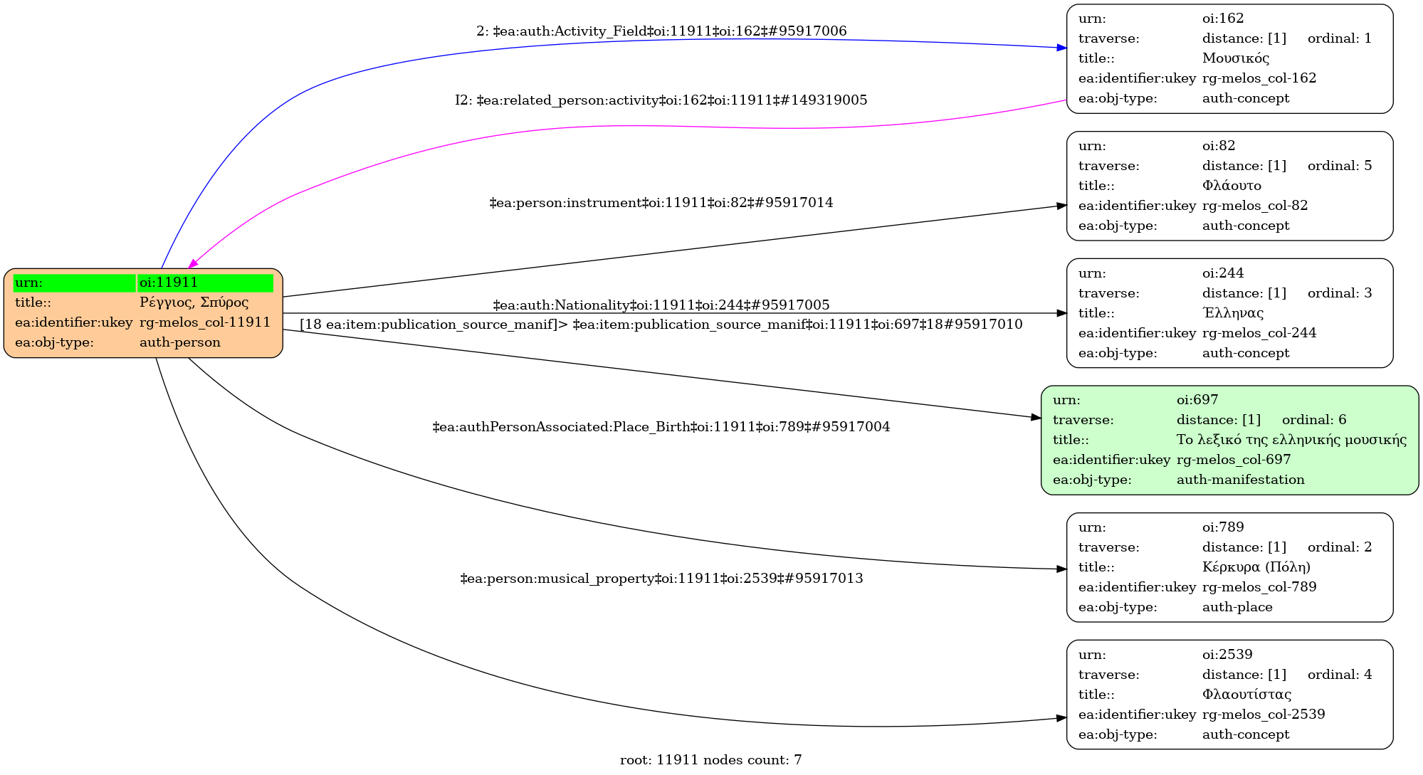
Πρόσωπο
Ρέγγιος, Σπύρος (1940-)
Τίτλος σε άλλη γλώσσα
Rengios, Spyros (Αγγλική)
Είδος οντότητας
Πρόσωπο
Φύλο
Άνδρας
Ημερομηνία γέννησης
1940
Τόπος γέννησης
Κέρκυρα (Πόλη)
Εθνικότητα
Έλληνας
Μουσική ιδιότητα
Φλαουτίστας
Μουσικό όργανο
Φλάουτο
Πεδίο δραστηριότητας
Μουσικός
Δημοσιεύσεις
Το λεξικό της ελληνικής μουσικής : από τον Ορφέα έως σήμερα - Αθήνα: Εκδόσεις Γιαλλελής, 1998
, σελ.τ.5, σ.240
Προέλευση εγγραφής
central
Περιέχεται σε αναφορά σε
1
Προβολή λίστας
Χρυσοπράσινο φύλλο
Ρέγγιος, Σπύρος (1940-) -
Identifier:
11911
Internal display of the 11911 entity interconnections
(Node labels correspond to identifiers)
Loading..
Legend
Navigation
Info
Loading..
Controls
Freeze
Thaw
Fit
Narrowness
Inferred