Την τελευταία μου ζαριά / Tsitsanis, Vassilis (1915-1984) [1978]
- Expression
-
Recording
-
-
-
Greek
-
-
-
1978
-
Tsitsanis, Vassilis (1915-1984)
-
-
Minore (Mode)
-
-
-
-
-
-
- 9/8
- Eighth note ~ 76
- Zeibekikos
-
-
- University of Ioannina
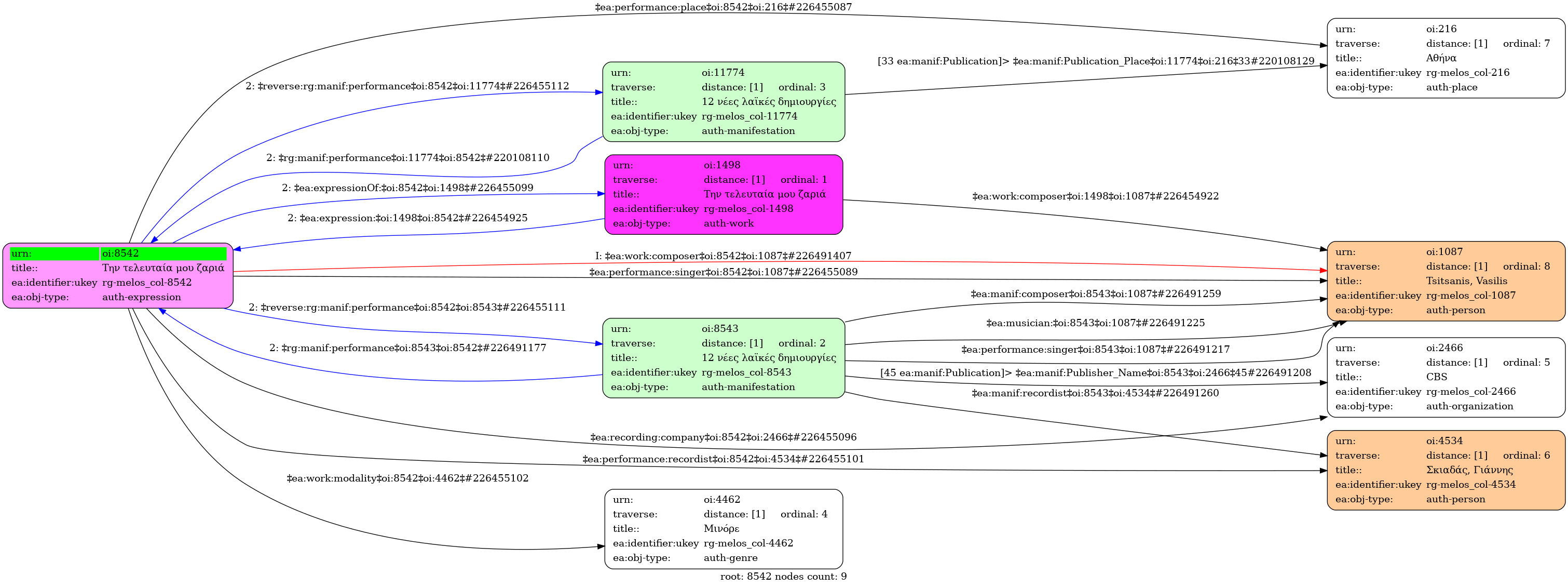
Την τελευταία μου ζαριά / Τσιτσάνης, Βασίλης [1978] - Identifier: 8542
Internal display of the 8542 entity interconnections (Node labels correspond to identifiers)

Loading..