The Song of the Dead Brother
- Physical-item (score)
-
To tragoudi tou nekrou adelfou
-
GR-As-MTH-003-Sc-028-162-b
-
Παρτιτούρα για φωνή | Παρτιτούρα πιάνου
-
Ολοκληρωμένη
-
Voice |
Piano
-
-
Φωτοτυπίες χειρογράφων Γιάννη Διδίλη. | Photocopies of autographs Giannis Didilis.
-
Greek
-
Copy of manuscript
-
41 φύλλα | 41 sheets
-
Original: Μουσική Βιβλιοθήκη Λίλιαν Βουδούρη - Σύλλογος Οι Φίλοι της Μουσικής
- The Friends of Music Society
-
Ψηφιοποιημένη Παρτιτούρα: Το τραγούδι του νεκρού αδελφού
(pdf)
Size: 16.3 MB
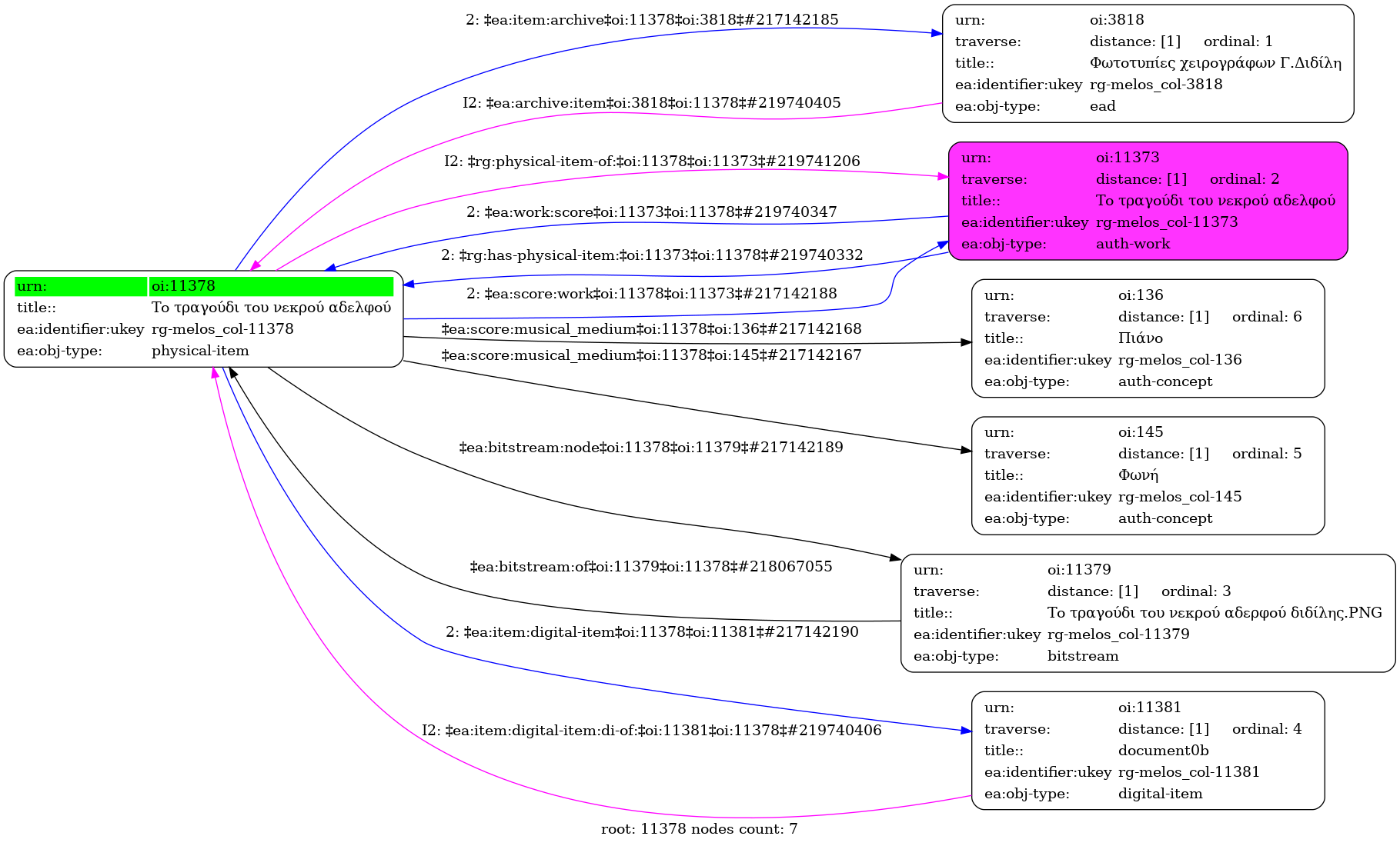
Το τραγούδι του νεκρού αδελφού - Identifier: 11378
Internal display of the 11378 entity interconnections (Node labels correspond to identifiers)

Loading..